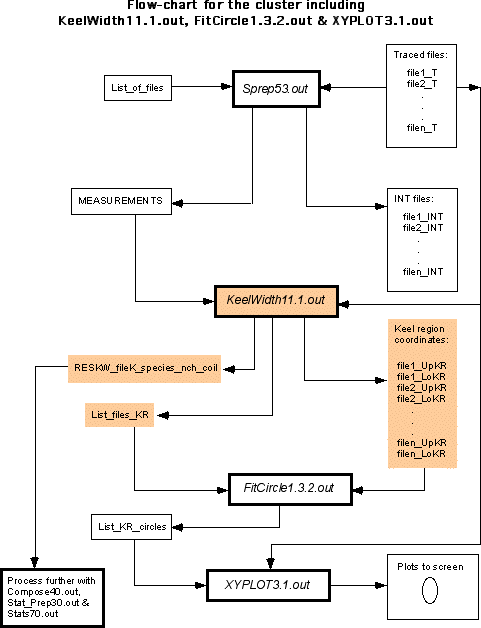
Figure 5c_2: Position of program KeelWidth11.1.out within
Cluster A
.